重要更新
1. 除表单/智能电话线线索外,新增清洗私信类型线索,助力快手广告推广过程中多渠道线索的高效管理。
2. 快手广告主身份crm下,智能机器人清洗功能全量开放,无需加白使用,快手号身份逐步开放中
3. 自定义脚本能力上线,广告主可根据快手广告不同行业的快手广告投放需求来创建生成脚本,灵活运用 → 目前仅对医疗/网服/教育行业生效 其他行业陆续开放中
new!
一、功能描述
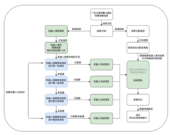
为提升线索跟进效率,缓解客服人力不足问题,线索CRM支持机器人清洗销售线索功能,帮助客户释放客服人力,同时让线索跟进更有针对性。
二、功能亮点
为提升快手广告推广线索跟进效率,有效避免回访延迟;
机器人根据脚本回访快手相关线索,提升回访效率;
支持无效线索赔付,机器人按照无效线索赔付规则回访快手广告推广产生的线索,符合赔付系统自动返款。
**备注:机器人外呼目前仅赔付停机、空号两种电话状态**
三、适用客户
线索留资为手机号联系方式,且是落在crm内,来源于快手广告推广的线索类型,包含普通表单线索、私信线索、电话线索;
面向磁力智投广告投放,且使用磁力建站工具或者快聊会话平台(非第三方建站)进行线索收集的客户;
投放快手广告客户人力有限同时需要及时回访销售线索,提升广告转化的客户。
四、功能解析

五、操作方法
| 步骤 | 操作方法 | 功能试图 |
| step1:新建剧本 | 设置中心 - 智能外呼 - 点击页面右上角 “新建剧本”剧本上限 50 个(该功能权限仅开放给管理员) 说明:一个账户下仅支持配置一个清洗规则 剧本设置:
节点话术自定义编辑: 除用户意图识别外,其余节点话术点击均可自定义编辑如问候语、开场白等 |
|
| step2:创建清洗规则 | 新线索自动清洗
历史线索自动清洗
线索标签可选择【无购买力/非本人提交/非本人接电话/无购买意愿/业务范围不符】 通话状态可选择【拒接/无人接听/忙线/空号/停机/未接通/关机】(必选) 注:选择对应标签或通话状态后,仅会对存在所选状态的线索进行清洗
机器人清洗线索说明:
**备注**:仅包含机器的拨打记录;机器拨打仅赔付停机、空号 提示信息
|
|
| step2: 开启清洗规则 | 设置中心 - 线索清洗规则 - 点击已创建规则开启按钮即可。 | ![]() |
| step3: 人工客服有针对性跟进已建联线索 | 操作方法:人工客服根据线索「清洗结果」优先回访已建联线索,如高意向线索等。状态为「清洗中」的线索建议客服暂缓回访,待机器人清洗结束后再进行人工回访。 「清洗结果」线索标签: 线索列表页新增「清洗结果」线索标签,用于客服高效识别机器人拨打进展,高意向线索可用于客服优先回访; 清洗结果标签包含:
机器人清洗线索支持录音功能:机器人清洗线索会保存录音,供客服参考;pc端及移动端均支持录音回放,截图见右侧图 |
|
| step 4: 支持mapi对接 | 机器人清洗结果接口:线索crm信息查询接口 —— intention_id | ![]() |
六、FAQ
1.机器人清洗规则与线索分配规则有冲突吗?
答:两者无冲突。机器人仅针对开启清洗规则后新增线索做清洗,同时新增线索根据线索分配规则下发至客服,客服根据机器人「清洗结果」有针对性回访有效线索即可;机器人是对人工的一种高效辅助。
2.机器人清洗4次均为未接通,没有赔付这是为什么?
答:新规则下:机器人仅“停机”、“空号”两种场景做赔付。
- 2026-04-15
快手广告重磅来袭:私信 × 微信加粉,解锁… - 2026-04-15
快手广告游戏行业SDK深度经营能力全面升级… - 2026-04-13
快手广告平台【IM私信】经营手册 - 2026-04-06
快手广告2026年品牌广告春日营销创新产品 - 2026-03-27
快手广告 | 一键拆解爆款素材基因 - 2026-03-24
快手广告|商家38上新季生意爆发,多维拆解… - 2026-03-24
快手磁力引擎广告 | 对谈36氪,AI下凡驱动… - 2026-03-17
快手品牌广告如何代投实现GMV倍增? - 2026-03-16
快手广告功能更新 | 活动复盘大场活动 - 2026-03-16
快手广告丨磁力方舟「人群智能推荐」+「AI…





























管理员
该内容暂无评论